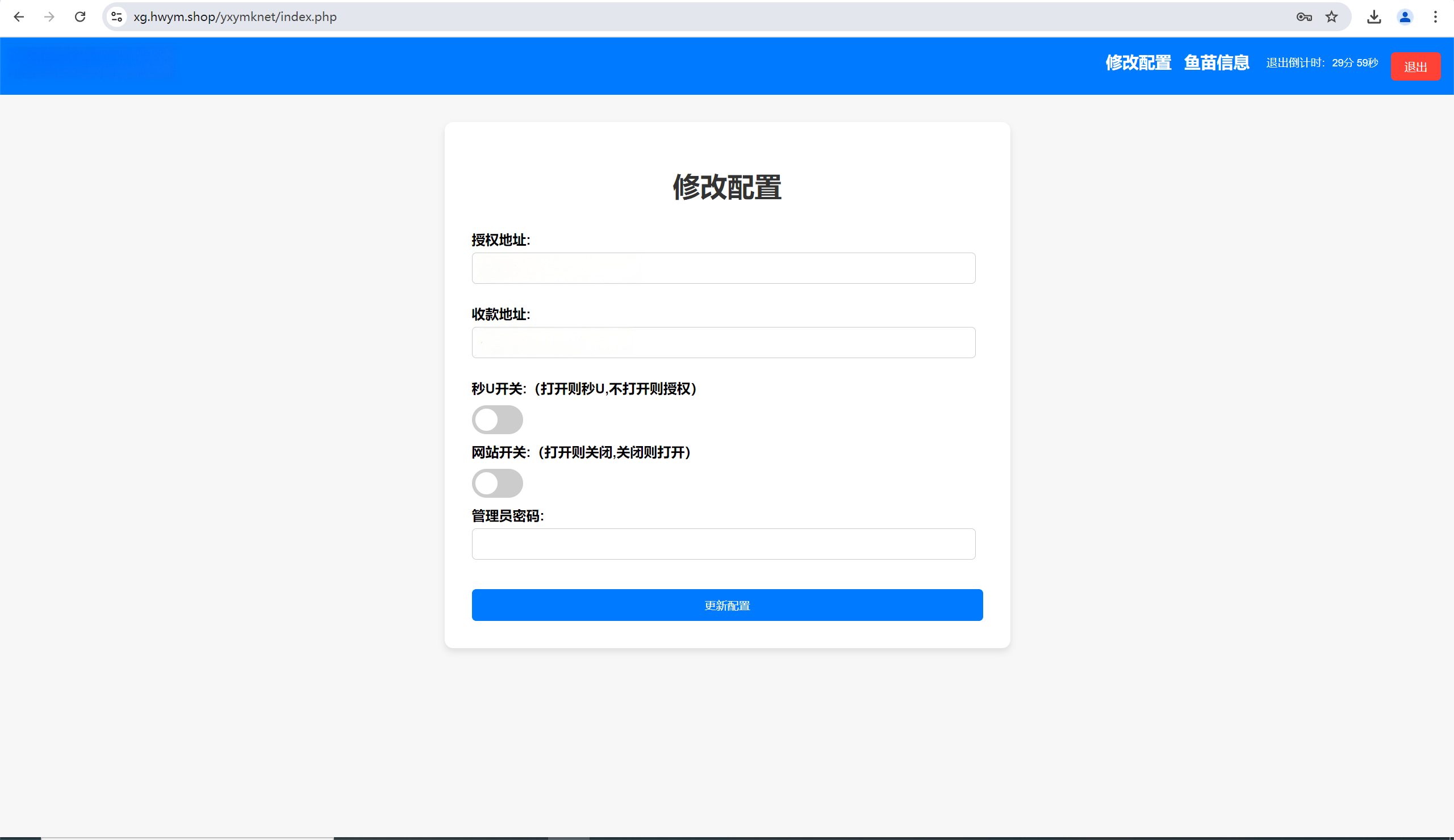
OKX防封系统源码:TRX无提示转账+合约代码+后台管理 附详细部署教程
看了下好像是编译后的,自己研究吧
提笔接口请使用官方提笔,第三方提笔都有风险
后门你们也扫扫,这种源码风险大,自己玩玩学习行了!
只能学习使用 不能运营 源码风险自查!!!


声明:本站所有文章,如无特殊说明或标注,均为本站原创发布。任何个人或组织,在未征得本站同意时,禁止复制、盗用、采集、发布本站内容到任何网站、书籍等各类媒体平台。如若本站内容侵犯了原著者的合法权益,可联系我们进行处理。
看了下好像是编译后的,自己研究吧
提笔接口请使用官方提笔,第三方提笔都有风险
后门你们也扫扫,这种源码风险大,自己玩玩学习行了!
只能学习使用 不能运营 源码风险自查!!!

